Joomla Configuratie
Een menu-item verbergen
In sommige gevallen is het wenselijk om een link te maken naar een ander artikel. Dit is niet altijd mogelijk zonder dat dit gevolgen heeft voor de modules op die pagina. De modules zijn namelijk gekoppeld aan een menu-item en wanneer het artikel waarnaar gelinkt wordt geen menu-item is, dan zullen de modules niet goed getoond worden. In dit geval was het in Joomla mogelijk om een verborgen menu aan te maken ,maar vanaf Joomla 3.5 kan dit nog iets eenvoudiger.
Een verborgen menu-item aanmaken
Sinds Joomla 3.5 kun je ieder menu-item tonen of verbergen.
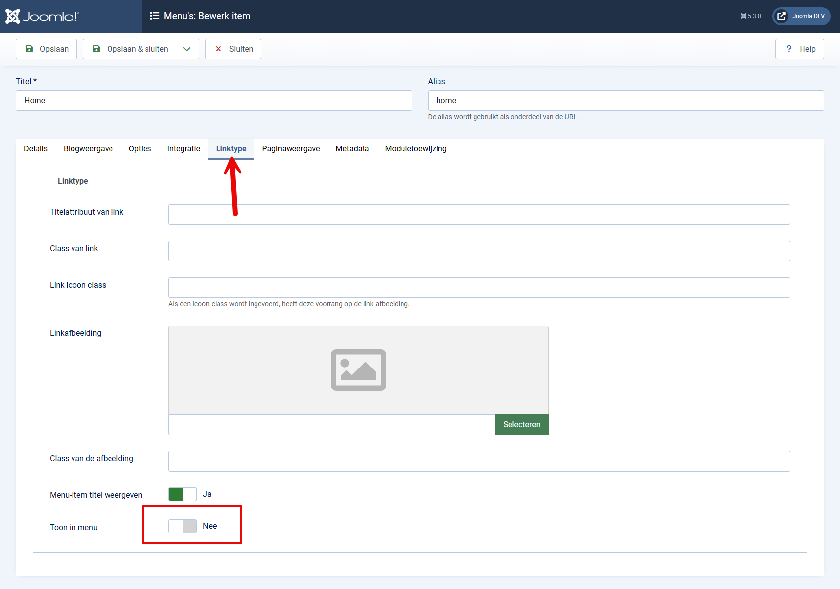
Hiervoor maak je een menu-item aan zoals je altijd al deed, alleen ga je daarna naar het tabblad "Linktype".

In dit tabblad zie je de optie "Toon in menu", deze staat standaard op "JA". Wanneer je deze op "NEE" zet, zal het menu-item niet meer zichtbaar zijn in je menu.
Het menu-item bestaat nog wel en is ook gepubliceerd, het is alleen onzichtbaar geworden. Je kunt nu met de artikel-editor (zoals JCE Editor) een link aanmaken naar dit menu-item en alle modules die je bij dit artikel wil laten zien ook koppelen aan deze pagina. Wanneer je handmatig een link naar de pagina aanmaakt dan moet je in de URL gebruik maken van de Alias, dus in dit geval gaat het om een link naar www.mijnwebsite.nl/verborgen
Denk eraan dat je menu-item wel zichtbaar is in je sitemap en ook door Google geïndexeerd zal worden. Wil je deze pagina niet laten zien in de zoekresultaten, ga dan naar het tabblad "Metadata" en zet de Robots optie op "No index, No follow".

Over Jeroen
Sinds 2006 werk ik met Joomla! Ik bouw en onderhoud Joomla-websites en webshops. Daarnaast heb ik veel kennis van zoekmachine-optimalisatie (SEO), hosting en het ontwikkelen van templates en extensies.
Ik bezoek regelmatig JoomlaDagen en gebruikersgroepen, waar ik soms ook als spreker optreed.
Daarnaast zet ik me actief in voor de Joomla-community. Ik ben lid van het Joomla Extensions Directory-team en organiseer de Joomla-gebruikersgroep Breda en JoomlaDagen Nederland.
Ben je op zoek naar een Joomla-specialist? Neem gerust contact met me op!